MONTAGEM E MANUTEÇÃO DE IMPRESSORA EPSON ECOTANK

Manutenção e Conserto de Impressoras e Copiadoras

1 MEDIDAS DE SEGURANÇA

Precauções de segurança

Todos os procedimentos de segurança descritos aqui devem ser rigorosamente seguidos por todas as partes que fazem a montagem e manutenção deste produto.

Perigo

Observe rigorosamente os seguintes cuidados. O não cumprimento pode resultar em lesões corporais graves ou perda de vida.

1. Sempre desconecte o produto da fonte de alimentação dos dispositivos periféricos ao fazer montagem do produto ou na realização da manutenção.

2. Ao realizar os trabalhos aqui descritos, não conecte a uma fonte de alimentação até que seja instruído a fazê-lo. A conexão a uma fonte de alimentação pode causar alta tensão na fonte de alimentação e em alguns componentes eletrônicos mesmo que o interruptor de alimentação do produto esteja desligado. Se você precisar realizar o trabalho com o cabo de alimentação conectado a uma fonte de alimentação, tenha muito cuidado para evitar choque elétrico.

Aviso

Observe rigorosamente os seguintes cuidados. O não cumprimento pode levar a ferimentos pessoais ou perda de vida.

1. Sempre use óculos de proteção para desmontagem e remontagem para proteger seus olhos da tinta durante o trabalho. Se qualquer tinta entrar em contato com seus olhos, lave-os com água limpa e consulte um médico imediatamente.

2. Ao usar produtos de ar comprimido; como espanador de ar, para limpeza durante reparo e manutenção, o uso de tais produtos que contenham gás inflamável é proibido.

Precauções

Observe rigorosamente os seguintes cuidados. O não cumprimento pode levar a lesões pessoais ou danos ao produto.

1. Reparos em produtos Epson devem ser realizados apenas por um técnico de reparo certificado pela Epson.

2. Nenhum trabalho deve ser realizado neste produto por pessoas não familiarizadas com os conhecimentos básicos de segurança necessários para eletricista.

3. A potência nominal deste produto está indicada no número de série/placa de características. Nunca conecte este produto a fonte de alimentação cujas tensões são diferentes da tensão nominal.

4. Substitua os componentes com defeito apenas pelos componentes fornecidos ou aprovados pela Epson; introdução de ICs de segunda fonte ou outros componentes não aprovados pode danificar o produto e anular qualquer garantia Epson aplicável.

5. Os capacitores na placa principal podem ser carregados eletricamente logo após a energia ser desligada ou após a condução motores que geram força contra eletromotriz, como ao girar o rolo PF ou ao mover o Unidade CR. Existe o risco de danificar a placa principal se o FFC principal estiver em curto-circuito com os capacitores ligados a placa principal carregada eletricamente, portanto, depois que a energia for desligada ou depois que os motores forem acionados, deixe a impressora intocada por aproximadamente 30 segundos para descarregar os capacitores antes de iniciar a desmontagem/remontagem.

6. Para evitar curto-circuito nas placas de circuito, tome cuidado com o seguinte ao manusear FFC ou cabos.

  • Ao manusear o FFC, tome cuidado para não deixar a seção do terminal do FFC tocar nas partes metálicas.
  • Ao conectar cabos/FFC aos conectores nas placas de circuito, conecte-os diretamente aos conectores para evitar inserção inclinada.

7. Para proteger microprocessadores e circuitos sensíveis, use equipamentos de descarga estática, como pulseiras, ao acessar os componentes internos.

8. Não incline este produto imediatamente após a carga inicial de tinta, especialmente após realizar a carga de tinta várias vezes. Isso pode fazer com que a tinta vaze do produto, pois pode levar algum tempo para que as almofadas de tinta residual para absorver completamente a tinta desperdiçada devido à carga de tinta.

9. Nunca toque na tinta ou na tinta desperdiçada com as mãos desprotegidas. Se a tinta entrar em contato com a pele, lave-a com água e sabão imediatamente. Se você tiver uma irritação na pele, consulte um médico imediatamente.

10. Ao desmontar ou montar este produto, certifique-se de usar luvas para evitar ferimentos causados por peças metálicas com bordas afiadas.

11. Use apenas as ferramentas recomendadas para desmontar, montar ou ajustar a impressora.

12. Observe o torque especificado ao apertar os parafusos.

13. Tenha muito cuidado para não riscar ou contaminar as seguintes peças.

  • Placa do bico do cabeçote de impressão;
  • Escala CR;
  • Escala PF;
  • Superfície revestida do rolo PF;
  • Engrenagens;
  • Rolos;
  • LCD;
  • Sensor do scanner;
  • Partes externas.

14. Nunca use óleo ou graxa além dos especificados neste manual. O uso de diferentes tipos de óleo ou graxa pode danificar o componente ou causar má influência no funcionamento da impressora.

15. Aplique a quantidade especificada de graxa descrita no manual.

16. Faça os ajustes especificados ao desmontar a impressora.

17. Ao limpar este produto, siga o procedimento descrito neste manual.

18. Ao transportar este produto após preencher a tinta no cabeçote de impressão, embale a impressora sem remover a cartuchos de tinta para evitar que o cabeçote de impressão seque.

19. Certifique-se de instalar o software antivírus nos computadores usados ​​para as atividades de suporte do serviço.

20. Mantenha o arquivo de padrão de vírus do software antivírus atualizado.

21. Ao desmontar/montar este produto, se você encontrar poder adesivo da fita dupla face que prenda as peças ou o FFC não é suficiente, substitua a fita por uma nova e prenda-a corretamente nos pontos onde as peças ou FFC devem ser fixados.

22. A menos que especificado de outra forma neste manual, as etiquetas afixadas no produto devolvido devem ser transferidas para as posições de fixação correspondentes no novo, referindo-se às etiquetas do produto devolvido.

Relação Simbolos Usados Para Identificação

Vários símbolos são usados ​​ao longo deste manual para fornecer informações adicionais sobre um tópico específico ou para alertar sobre um possível perigo presente durante um procedimento ou uma ação. Preste atenção a todos os símbolos quando estiverem usados, e sempre leia a explicação cuidadosamente e siga as instruções.

Indica um procedimento, prática ou condição de operação ou manutenção que, se não for estritamente observado, pode resultar em ferimentos graves ou perda de vida.

Indica um procedimento, prática ou condição de operação ou manutenção que, se não for estritamente observado, pode resultar em lesões corporais, danos ou mau funcionamento do equipamento.

Pode indicar um procedimento, prática ou condição de operação ou manutenção necessária para realizar uma tarefa com eficiência. Também pode fornecer informações adicionais relacionadas a um assunto, ou comentar sobre os resultados alcançados por meio de uma ação anterior.

Tebela de Controle de Revisão

2 SOLUÇÃO DE PROBLEMAS

1.1 Solução de problemas

Esta seção descreve o fluxo de trabalho de solução de problemas e as informações sobre erros fatais.

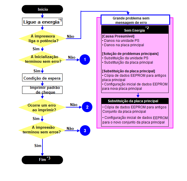
1.1.1 Fluxo de trabalho de solução de problemas

A página a seguir descreve o fluxo de trabalho de solução de problemas. Siga o fluxo ao solucionar problemas.

Fluxograma de Solução de Problemas

Fluxograma de Solução de Problemas (Situação 1)

Fluxograma de Solução de Problemas (Situação 2)

Fluxograma de Solução de Problemas (Situação 3)

Notas

*1: Se o funil de ASF do produto devolvido tocar no Rolo LD e a carga inicial de tinta ainda não foi concluída para o produto.

*2: Se a impressora pode ligar, mas desligar imediatamente, o circuito de proteção pode cortar a energia devido a um erro, como uma falha de circuito.

*3: No caso de “Não foi encontrado problema”, verifique o código de erro fatal.

1 - Se o motivo da devolução for evidente, verifique primeiro o fenômeno usuário reivindicações se repetem e, em seguida, prossiga para a solução de problemas.

2 - Este fluxograma é compilado com base no seguinte conteúdo.

• Nossa experiência em relação ao problema de qualidade.

• Dados de reparo da ESK.

• Especificação do mecanismo da impressora para o produto

1.2 - Sequência de inicialização

Esta seção descreve as sequências de inicialização em duas condições. As pré-condições são as seguintes.

  • Condição 1: Sequência de inicialização normal (consulte a Tabela 1-1.)
    • Ligar a impressora após desligá-la sem erro.
    • A carga inicial de tinta terminou e cada cartucho tem tinta suficiente.
    • Não há papel no suporte do papel.
    • O cabeçote de impressão esta tampado com a capa conjunto.
    • A Unidade CR é normalmente fixada pela alavanca de mudança.
    • A recuperação de erros de manutenção nunca foi realizada

Tabela 1-1. Condição 1: Sequência de inicialização normal

Notas

*1: Os sentidos de rotação do Motor PF são os seguintes.

Sentido horário: O papel é alimentado normalmente

Sentido anti-horário: O papel é alimentado para trás

*2: As condições do bloqueio CR são as seguintes.

Vermelho: O bloqueio CR está definido

Branco: O bloqueio CR é liberado

*3: O erro fatal ocorre se houver um problema como o fusível queimado.

*4: A operação de sucção vazia pode ocorrer dependendo da situação.

*5: Executado quando a temperatura detectada está abaixo de 5 o C (41º F) pelo termistor no cabeçote de impressão.

  • Condição 2: Sequência de inicialização após a recuperação de um erro de atolamento de papel (consulte a Tabela 1-2.)
    • Ligar a impressora após desligá-la com um erro fatal de atolamento de papel.
    • Ainda há papel no suporte do papel fora da área de detecção do Sensor PE.
    • A recuperação de erros de manutenção nunca foi realizada.

Tabela 1-2. Condição 2: Sequência de inicialização após a recuperação de um erro de atolamento de papel

Notas

*1: “Existe papel” é detectado quando a Unidade CR toca o papel. Quando "papel não existe" é detectado, a sequência de inicialização da condição 1 (Tabela 1-1) é executado a partir do nº 4.

*2: Se o erro de atolamento de papel não puder ser resolvido após repetir a sequência de inicialização na condição 2 (Tabela 1-2) duas vezes, a impressora dará erro fatal de atolamento de papel pela terceira vez.

  • Para recuperar do erro de manutenção, o software dedicado que pode ser baixado do site que pode ser acessado a partir do STM3 é necessário.
  • A operação da impressora relacionada à recuperação de erros de manutenção é a seguinte.
    • Quando o contador de tinta residual atinge o valor limite (1) pela primeira vez e o ocorre um erro de manutenção, o limite do contador do erro de manutenção é alterado para o valor limite 2 após realizar a recuperação do erro de manutenção.
    • Após a habilitação do valor limite (2), o aviso; para notificar a possibilidade de tinta vazamento para fora da impressora, é exibido toda vez que o contador de tinta residual aumenta em 1%.
    • Se o contador de tinta residual atingir o valor limite (2), ocorre o erro de manutenção. Em seguida, o contador de tinta residual é alterado de volta para o valor limite (1) após a recuperação do erro de manutenção, e o aviso é exibido repetidamente de acordo com o incremento do contador de tinta residual até que o erro de manutenção ocorra quando o valor limite (2) é atingido.

(A recuperação do erro de manutenção pode ser realizada até o número especificado das vezes.)

1.3 – Lista de Códigos de Erros Fatais

Esta seção descreve como verificar o código de erro fatal, a descrição e as possíveis causas.

1.3.1 Código de erro fatal da impressora

Esta seção descreve o código de erro fatal da impressora e a possível causa deste produto.

1.3.1 Código de erro fatal da impressora

Tabela 1-3. Lista de Erros Fatais

3 MONTAGEM E DESMONTAGEM

2.1 Visão geral

Este capítulo descreve os procedimentos para desmontar as peças/unidades principais da impressora. A menos que de outra forma especificado, as peças/unidades desmontadas podem ser remontadas invertendo o procedimento de desmontagem. Veja os cuidados ou dicas para desmontagem/remontagem descritas em "2.3 Procedimento Detalhado de Desmontagem/Remontagem para cada Peça/Unidade".

Leia as "Precauções de segurança (p3)" antes de desmontar e remontar.

Quando você precisar remover unidades ou peças que não estão descritas neste capítulo, consulte os diagramas explodidos do SPI (Informações sobre Peças de Serviço).

2.1.1 Ferramentas

Use apenas as ferramentas especificadas para evitar danos à impressora.

Nota

1: Algumas das ferramentas listadas acima estão disponíveis comercialmente.

2: A EPSON fornece as ferramentas listadas com o código de peça EPSON.

2.1.2 Gabaritos

Nota *:

Se for difícil realizar o procedimento de desmontagem/remontagem, use uma pinça, como ao remontar "Cap. Alavanca/Cap. Conjunto", o gabarito do gancho da mola ajuda você a remover/fixar a mola com mais facilidade.

2.1.2.1 Fazendo o Gabarito de Gancho de Mola

Dobre um clipe (item comercial) conforme mostrado nas figuras abaixo.

Figura 2-1a – Grampo para o gabarito de gancho de mola

Figura 2-1b – Fazendo o gabarito de gancho de mola

2.1.3 Localizações das Peças/Unidades

Esta seção mostra as localizações das principais peças/unidades deste produto.

As peças/unidades que não podem ser vistas nas imagens a seguir estão indicadas em linhas pontilhadas abaixo:

• Peças Externas

Figura 2-2 – Partes Exteriores

Tabela de Identificaçaõ das Peças Exteriores

• Mecanismo da impressora

Figura 2-3. Mecanismo da impressora: Frente

Tabela de Identificaçaõ das Peças do Mecanismo da Impressora de Frente

Figura 2-4. Mecanismo da impressora: Direita

Tabela de Identificaçaõ das Peças do Mecanismo da Impressora Lado Direito

Figura 2-5. Mecanismo da impressora: Esquerda

Tabela de Identificaçaõ das Peças do Mecanismo da Impressora Lado Esquerdo

Figura 2-6. Mecanismo da impressora: Traseira

Tabela de Identificaçaõ das Peças do Mecanismo da Impressora Parte Traseira

Figura 2-7. Conjunto do Tanque de Fornecimento de Tinta

Tabela de Identificaçaõ das Peças do Conjunto do Tanque de Fornecimento de Tinta

2.1.4 Tempo de Operação Padrão para Manutenção do Produto

A seguir estão os tempos de operação padrão para manutenção do produto. Esses são baseados no resultado do MTTR medido usando um protótipo.

As peças/unidades sublinhadas são fornecidas como Peças Pós-Serviço.

Tabela 2-1. Tempo de Operação Padrão

2.1.5 Verificações e Precauções Antes da Desmontagem

2.1.5.1 Fatores que Afetam a Qualidade de Impressão

 

COMO COLOCAR O CONJUNTO DO TANQUE DE TINTA AO DESMONTAR/MONTAR

 

O conjunto do tanque de suprimento de tinta desta impressora possui um orifício de liberação de ar na parte superior.

A tinta nos tanques de tinta é expelida para a atmosfera através deste orifício para estabilizar o suprimento de tinta para o cabeçote de impressão. Se o Conjunto do Tanque de Fornecimento de Tinta estiver inclinado, a tinta nos tanques pode vazar pelo orifício de liberação de ar. Se o orifício de saída de ar estiver selado com a tinta vazada, a ventilação para a atmosfera não pode ser feita corretamente e a qualidade de impressão pode ser afetado negativamente.

Para evitar que isso aconteça, certifique-se de colocar o Conjunto do Tanque de Abastecimento de Tinta conforme mostrado abaixo após removendo-o.

Figura 2-8. Manejo correto do conjunto do Tanque de Fornecimento de Tinta

Manejo incorreto do conjunto do Tanque de Fornecimento de Tinta

Não coloque o Conjunto do Tanque de Abastecimento de Tinta com o orifício de liberação de ar para baixo ou para um dos lados, conforme nas imagens seguintes. Caso contrário, a tinta no conjunto do Tanque de Fornecimento de Tinta pode chegar ao orifício e vazar ou pode ocorrer uma falha de impressão.

Figura 2-9. Manejo incorreto do conjunto do tanque de tinta

Figura 2-10. Manejo incorreto do conjunto do tanque de tinta

2.1.5.2 Fatores que afetam a segurança do pessoal de serviço, como vazamento de tinta durante operação

A tinta pode derramar ao remover as seguintes peças da impressora.

Esta seção descreve as peças que podem causar derramamento de tinta e os meios para minimizar o derramamento de tinta ao remover as partes.

RELAÇÃO DE PEÇAS QUE PODEM CAUSAR DERRAMAMENTO DE TINTA AO REMOVER

Nota:

Estas peças são indicadas com o ícone no fluxograma de desmontagem/remontagem. Consulte (Procedimentos de Desmontagem/Remontagem).

Figura 2-11. Localização

MEIOS PARA MINIMIZAR O DERRAMAMENTO DE TINTA

Mesmo observando os pontos descritos nesta seção, a tinta pode derramar nas seguintes situações.

Portanto, tome cuidado para não contaminar o interior da impressora ou seus arredores por preparar o recipiente para receber a tinta vazada ou semelhante.

  • Ao remover o conjunto do tubo de suprimento de tinta, toda a tinta do tubo será derramada.

Removendo o adaptador

Ao desmontar/remontar o adaptador, tome cuidado para não pressionar o filme no adaptador.

Figura 2-12. Adaptador

DESCARREGANDO A TINTA DO TANQUE DE FORNECIMENTO DE TINTA

A descarga de tinta é recomendada apenas ao desconectar o conjunto do tubo do tanque de suprimento de tinta do suprimento de tinta

Tanque. Antes de realizar a desconexão acima, descarregue a tinta do tanque de abastecimento de tinta da seguinte forma.

Ferramentas necessárias:

  1. Recipientes (x 4) para cada tinta descarregada;
  2. Clipe (x 4);
  3. Cotonete (x 4).

 

Ao desconectar o tubo de abastecimento de tinta da junta do tanque de abastecimento de tinta, a tinta pode vazar do tubo de tinta. Prepare um recipiente para receber a tinta vazada para evitar que algum produto seja contaminado pela tinta vazada.

Depois que o tubo de suprimento de tinta for desconectado da junta, insira um cotonete na extremidade do tubo de fornecimento de tinta para evitar vazamento de tinta.

Procedimento de descarga:

  1. Remova o compartimento superior do tanque de abastecimento de tinta/conjunto superior do compartimento/placa de pressão do tubo;
  2. Para minimizar o vazamento de tinta do tubo de suprimento de tinta/tubo do tanque de suprimento de tinta, aperte o tubo de suprimento de tinta tubo/tanque de abastecimento de tinta Tubo com clipes (x 2);
  3. Desconecte o tubo do tanque de suprimento de tinta da junta e remova o conjunto do tanque de suprimento de tinta da impressora;
  4. Coloque o conjunto do tanque de suprimento de tinta em uma caixa ou similar para manter o conjunto mais alto que o recipiente e insira a ponta do tubo do tanque de suprimento de tinta da cor da qual você deseja descarregar a tinta no recipiente;
  5. Coloque o tanque de abastecimento de tinta da tinta para descarregar nos outros tanques de abastecimento de tinta e remova a tampa do tanque;
  6. Mova os clipes (x 2) para que apenas a tinta a ser descarregada possa fluir no tubo do tanque de abastecimento de tinta;
  7. A tinta no tanque de abastecimento de tinta é descarregada no recipiente através do tubo do tanque de abastecimento de tinta;
  8. Repita da Etapa 4 à Etapa 7 para todos os tanques de tinta para descarregar toda a tinta no Tanque de fornecimento de tinta.

Figura 2-13. Descarga de tinta

  • Recomenda-se que a tinta no tanque de abastecimento de tinta seja completamente descarregada antes de proceder à desmontagem/remontagem.
  • Após todo o trabalho de remontagem, a tinta descarregada de cada cor deve ser reabastecida de volta ao tanque de suprimento de tinta antes de realizar o ajuste. Confirme as cores indicadas na película do Tanque de Abastecimento de Tinta para não as confundir, e certifique-se de reabastecer cada tinta de volta para o tanque correto a partir do orifício de suprimento de tinta correspondente.

2.2 Procedimentos de Desmontagem/Remontagem

Esta seção descreve os procedimentos para desmontar as peças/unidades em um formato de fluxograma. Para algumas peças/unidades, procedimentos ou precauções detalhadas são fornecidos (de acordo com os ícones e a cor da célula). Consulte as explicações no gráfico de exemplo abaixo e execute um procedimento adequado de desmontagem e montagem.

(Consulte "2.3 Procedimento Detalhado de Desmontagem/Remontagem para cada Peça/Unidade".)

Para roteamento de cabos, consulte "2.4 Roteamento de FFCs/cabos".

O exemplo abaixo mostra como ver os gráficos nas páginas seguintes.

Nota "*":

A caixa com apenas nomes de peças significa a remoção das peças. Se o nome de FFC ou um cabo é mostrado, desconecte o FFC ou cabo do conector.

Tabela de Simbolos de Indicação Para Manutenção

2.2.1 Fluxograma de Desmontagem

Fluxograma 2-1. Fluxograma de Desmontagem (1)

Fluxograma 2-3. Fluxograma de Desmontagem (Sequencia A1)

Fluxograma 2-2. Fluxograma de Desmontagem (Sequencia A)

Fluxograma 2-4. Fluxograma de Desmontagem (Sequencia B)

Fluxograma 2-4. Fluxograma de Desmontagem (Sequencia C)

Fluxograma 2-5. Fluxograma de Desmontagem (Sequencia 2)

Fluxograma 2-5. Fluxograma de Desmontagem (Sequencia 1)

Fluxograma 2-6. Fluxograma de Desmontagem (Sequencia 3)

Fluxograma 2-7. Fluxograma de Desmontagem (Sequencia 4)

Tabela de Tipos de Parafuso/Lista de Torque

Tabela FFC/Lista de Cabos

2.2.2 Fluxograma de Desmontagem (Cabeçote de Impressão/Placa Principal)

Fluxograma 2.7-1. Fluxograma de Desmontagem (Cabeçote de Impressão)

Fluxograma 2.7-2. Fluxograma de Desmontagem (Placa Principal)

Tabela de Cabos FFC

Tabela de Tipos de Parafuso/Lista de Torque

4 Detalhamento de Desmontagem e Remontagem

Conjunto Superior da Impressora

Solte as travas mostradas acima na imagem ao remover o conjunto superior da caixa

  • Ao instalar o conjunto superior da caixa, tome cuidado para não deixar o conjunto do tubo do tanque de abastecimento de tinta se comprimido.
  • É importante apertar os parafusos na ordem indicada na figura acima

Escala CR

  • Prenda a Escala CR ao gancho a esquerda do quadro principal com a marca do triangulo preto para cima.
  • Certifique-se de colocar a Escala CR através da fenda do Sensor Codificador.

Unidade PS(Fonte)

Tenha cuidado para não danificar a nervura da base do quadro ao alargar o espaço para soltar a trava da Unidade PS (Fonte)

Ao remover a Unidade PS, siga os procedimentos abaixo:

  1. Usando uma chave de fenda de precisão, alargue a nervura da base do quadro para soltar a trava da Unidade PS.
  2. Remova a Unidade PS da base da estrutura na direção da seta enquanto solta a nervura da Unidade PS.
  3. Desconecte o cabo da Unidade PS do conector e a remova.

Conjunto da Almofada de Tinya Residual

Ao instalar o Conjunto da almofada de tinta residual, siga o procedimento abaixo.

 

  1. Coloque o conjunto da almofada de tinta residual sob a base da armação.
  2. Deslize o Conjunto da almofada de tinta residual na direção da seta para alinhar o orifício do conjunto da almofada de tinta residual com o gancho do base do quadro.
  3. Confirme primeiro o seguinte, em seguida, aperte o parafuso para prender o conjunto da almofada de tinta residual.
  • A nervura do Conjunto da almofada de tinta residual está inserida corretamente no o orifício da base do quadro.
  • O Conjunto da almofada de tinta residual está preso firmemente com o gancho do a base do quadro.

Conjunto da Placa Principal

  • Instale o conjunto da placa principal com a alavanca do sensor PE na traseira. Após instalar o conjunto da placa principal, certifique-se de que a parte da alavanca do Sensor PE está alinhada com a fenda do Sensor PE.
  • Aperte os parafusos na ordem indicada na figura acima.

Engrenagem de Rolos EJ

A nervura no ponto de contato da engrenagem do rolo EJ com o rolo EJ é deformada ao remover do conjunto de engrenagem. Portanto, certifique-se de substituí-la por uma nova ao removê-la para manter a precisão da alimentação do papel.

Mola de Aterramento PF

Ao instalar a Mola de Aterramento PF, siga o procedimento abaixo:
1. Do lado esquerdo da impressora, insira a perna de mola A da mola de aterramento PF no orifício da base do quadro.
2. Insira a perna da mola B da mola de aterramento PF no ranhura da base do quadro.
3. Conecte a perna da mola B da mola de aterramento PF ao recorte da estrutura principal para instalar a mola de aterramento PF.

Conjunto de Rolo LD (1)

Instale o conjunto do rolo LD com a seguinte condição para evitar a alavanca de troca e a alavanca de verso do papel.

  1. Usando uma chave de fenda ou algo semelhante, segure a alavanca de verso do papel para trás, conforme mostrado acima, para não deixá-la tocar no conjunto do rolo LD.
  2. Empurre a Alavanca de Troca para a frente para mantê-la no orifício da Estrutura Principal.

Conjunto Rolo LD (2)

Se cada peça mostrada acima sair ao remover o rolo LD Conjunto, coloque-os de volta no lugar conforme mostrado na figura acima.

Cabeça de Impressão

Ao remover/substituir o cabeçote de impressão, não aplique excesso força para baixo ao apertar os parafusos. Caso contrário, A principal estrutura pode ser deformada pela força perpendicular aplicada quando aparafusar e a qualidade de impressão pode ser afetada negativamente.

Aperte os parafusos do cabeçote de impressão na ordem indicada na figura acima enquanto pressiona o cabeçote de impressão na direção da flecha.

Conjunto de Polia Acionada PF e Correia Dentada PF

Não segure o conjunto da polia acionada PF ao prendê-lo com o parafuso para evitar a aplicação de tensão inadequada à correia dentada PF

Ao instalar o conjunto da polia acionada por PF, siga o procedimento abaixo.

  1. Alinhe a nervura do conjunto da polia acionada por PF com o gancho da carcaça do motor PF e instale o conjunto da polia acionada por PF.
  2. Prenda a Mola de Compressão 5.07 à saliência do Conjunto da Polia Acionada PF e a cavilha da Carcaça do Motor PF.
  3. Fixe a Correia de Distribuição PF na ordem do pinhão do Motor PF, Polia Acionada PF e Engrenagem Combinada 29.2,42.
  4. Gire a engrenagem combinada 29.2,42 no sentido horário três vezes para confirmar que a correia dentada do PF está conectada corretamente e, em seguida, prenda o acionador do PF conjunto da polia com o parafuso e arruela para a carcaça do motor PF.

Alavanca da Tampa do Cabeçote e Conjunto da Tampa do Cabeçote

Ao instalar a Alavanca da Tampa/Conjunto da Tampa, siga o procedimento abaixo.

  1. Prenda a Alavanca da Tampa à Base da Estrutura e prenda uma extremidade da Mola de Extensão 0,65 ao gancho da Base da Estrutura.
  2. Conecte o tubo da Unidade de Bomba à junta na parte inferior do Conjunto da Tampa. Em seguida, olhando de lado, confirme a marcação (10  1 mm da extremidade do tubo) no tubo é coberto pelo Cap Slider.
  3. Insira o eixo A do conjunto da tampa através do orifício da alavanca da tampa até o orifício A da base da estrutura.
  4. Insira o eixo B do Cap Assy através do recorte da Base do Quadro e no orifício B da Base do Quadro.
  5. Insira o eixo C do conjunto da tampa no orifício C da base da estrutura.
  6. Usando um “gabarito de gancho de mola” (p 16), prenda a outra extremidade da mola de extensão 0,65 ao gancho do conjunto da tampa.
  7. Prenda a Mola de Extensão 1.329 aos ganchos da Alavanca da Tampa e Base da Estrutura.

Conjunto do Quadro Principal

  • Antes de instalar o Conjunto da Estrutura Principal, desloque a Alavanca de Mudança de volta para trás.
  • Ao instalar o Conjunto do Quadro Principal, certifique-se do seguinte.
    • A Alavanca de Mudança não deve interferir com o Quadro Principal.
    • As nervuras e ranhuras mostradas acima, furos de posicionamento e buchas estão alinhados corretamente.
    • A seção A do Conjunto do Quadro Principal não está deformada.
  • Aperte os parafusos na ordem indicada na figura acima.

Conjunto de Polia Acionada CR e Correia Dentada CR

Caso seja necessário substituir a Correia de Distribuição CR, é necessário estender a nova Correia de Distribuição CR pela tensão da Mola de Compressão 13,98 antecipadamente. Se a correia dentada CR for substituída sem fazer este processo de extensão, pode ocorrer desalinhamento da correia ou falha de impressão. Portanto, certifique-se de seguir o procedimento de montagem ao instalar a correia dentada CR

Ao instalar o conjunto da polia acionada CR e a correia dentada CR, siga o procedimento abaixo.

  1. Instale o conjunto da polia acionada CR na estrutura principal.
  2. Prenda a Mola de Compressão 13.98 na ordem da cavilha no Conjunto da Polia Acionada CR à nervura na Estrutura Principal.
  3. Fixe a Correia de Distribuição CR ao Conjunto da Polia Acionada CR.
  4. Prenda a correia dentada CR na engrenagem do pinhão do motor CR enquanto empurra o conjunto da polia acionada CR para o lado de 0 dígitos.
  5. Aguarde cinco minutos para que a Correia de Distribuição CR seja estendida pela tensão da Mola de Compressão 13.98.
  6. Fixe o conjunto da polia acionada CR com o parafuso.

Sensor do Codificador PF e Escala PF

Não reutilize a escala PF removida e certifique-se de substituí-la por uma nova ao removê-la.
Ao instalar a escala PF, ela é pressionada no Rolo PF, portanto, o removido é deformado. Se for reinstalado na impressora, ele não gira corretamente e a precisão da alimentação do papel pode ser reduzida.

O cabo do Sensor do Codificador PF que conecta o Sensor do Codificador PF e a Placa Principal não pode ser removido apenas porque está soldado neles. Se o Sensor do Codificador PF precisar ser removido, certifique-se de removê-lo junto com a Placa Principal

  • Ao instalar a Balança PF no Rolo PF, pressione a Balança PF no Rolo PF verticalmente.
  • Depois de instalar o Sensor do Codificador PF, confirme se a Balança PF não toca no Sensor do Codificador PF

Unidade de Bomba

Ao instalar a Unidade de Bomba, siga o procedimento abaixo para evitar falhas na sucção da tinta.

  1. Passe o tubo da bomba A através do orifício da base da estrutura.
  2. Instale a unidade da bomba na base da armação e passe o tubo da bomba A através das nervuras da base da armação com a linha tracejada voltada para cima.
  3. Fixe a unidade da bomba à base da armação com o parafuso (x1).
  4. Encaminhe o tubo da bomba B através das nervuras da unidade da bomba e da base da armação e insira-o no orifício da base da armação até a marcação (8 ± 1 mm da extremidade do tubo).

Sensor do Codificador CR

Instale o sensor do codificador CR na unidade CR sem qualquer folga entre eles.

Parte Superior do Tanque de Abastecimento de Tinta

Depois de remover o compartimento superior do tanque de abastecimento de tinta, certifique-se de recolocar novamente a tampa do tanque no tanque de abastecimento de tinta

Ao remover a carcaça superior do tanque de abastecimento de tinta, solte as travas (x 3) mostrados acima.

Etiqueta do Tanque de Tinta

Aplique a etiqueta do tanque de tinta alinhando-a com a linha padrão no compartimento superior do tanque de suprimento de tinta, conforme mostrado acima.

Etiqueta de Recarga de Tinta

Coloque a Etiqueta de Recarga de Tinta de acordo com o padrão mostrado na figura acima.

Tanque de Abastecimento de Tinta

  • Tenha cuidado para não danificar ou descascar o filme do tanque de suprimento de tinta.
  • Tenha cuidado ao colocar o tanque de suprimento de tinta para evitar que ocorram falhas de impressão.

(Consulte "2.1.5 Verificações e precauções antes da desmontagem (p23)".)

Antes de remover o tanque de abastecimento de tinta, solte a trava na parte inferior do tanque de abastecimento de tinta e desengate a seção A do tanque de abastecimento de tinta da nervura no alojamento inferior do tanque de abastecimento de tinta.

Ao instalar o Tanque de Abastecimento de Tinta, alinhe os pinos (x 2) na parte inferior com os orifícios de posicionamento (x 2) na Caixa Inferior do Tanque de Abastecimento de Tinta.

Conjunto do Tubo do Tanque de Fornecimento de Tinta

  • Direcione o conjunto do tubo do tanque de abastecimento de tinta no compartimento inferior do tanque de abastecimento de tinta conforme mostrado acima.
  • Ao conectar o conjunto do tubo do tanque de abastecimento de tinta ao tanque de abastecimento de tinta, tome cuidado para não conectá-los aos tanques errados.
  • Ao conectar o conjunto do tubo do tanque de abastecimento de tinta ao tanque de abastecimento de tinta, insira os tubos completamente e certifique-se de que as folgas entre a extremidade dos tubos e o tanque têm 0,5 mm de comprimento ou menos.

Conjunto do Tubo de Fornecimento de Tinta

Siga o procedimento abaixo ao instalar o conjunto do tubo de fornecimento de tinta.

  1. Marque os dois pontos no conjunto do tubo de fornecimento de tinta conforme mostrado acima e coloque a braçadeira do tubo alinhando-a com a segunda marcação.
  2. Conecte o tubo de fornecimento de tinta à junta. (pág. 38)
  3. Coloque o conjunto do tubo de fornecimento de tinta na folha guia do tubo e encaixe as duas extremidades do sub da folha guia do tubo inserindo uma extremidade (Seção A) no orifício da outra extremidade por cima.
  4. Fixe a placa de pressão do tubo no conjunto do suporte da roda estrelada e fixe-a com o parafuso (x 1).
  5. Conecte o tubo de fornecimento de tinta ao adaptador e instale o adaptador na unidade CR. (pág. 39)
  6. Direcione os tubos de suprimento de tinta pelas ranhuras da unidade CR e alinhe as primeiras marcações nos tubos de fornecimento de tinta com a borda das ranhuras como mostrado na figura acima.

Junção dos Tubos de Fornecimento de Tinta

  • Ao fixar a Junta, alinhe o recorte da Junta com a nervura da 2ª Guia do Tubo de Abastecimento de Tinta.
  • Certifique-se de que as folgas entre a extremidade dos tubos do tanque de suprimento de tinta ou dos tubos de suprimento de tinta e a junta tenham 0,5 mm de comprimento ou menos.

Folha de Guia do Tubo de Abastecimento de Tinta e Junções da Folha de Guia

  • Consulte a figura acima e siga o procedimento abaixo ao anexar a Folha Guia de Tubo Sub à Folha Guia de Tubo.
  1. Insira a seção A do Sub da Folha Guia do Tubo no 1º orifício da Folha Guia do Tubo a partir da parte inferior.
  2. Insira a seção A do Sub da Folha Guia do Tubo no 2º orifício da Folha Guia do Tubo a partir do topo.
  • Ao anexar a folha guia do tubo a 2ª guia do tubo de suprimento de tinta, enquanto mantém a folha guia do tubo sub anexada à guia do tubo folha, alinhe os orifícios da Folha Guia do Tubo com as saliências da 2ª Guia do Tubo de Abastecimento de Tinta.

Adaptador de Tinta

Tenha cuidado para não danificar ou descascar a película do adaptador.

Use uma chave de fenda de precisão ao soltar os ganchos do adaptador.

Tampa do Transistor

Ao remover a tampa do transistor, solte os pinos (x 2) na a tampa do transistor e deslize-a para cima.

5 Roteamento de FFCs e Cabos

Conjunto da Placa Principal

Conecte os seguintes cabos/FFCs à placa principal conforme mostrado na figura acima.

  • Cabo do motor PF (CN13
  • Cabo do motor CR (CN12)
  • Cabeçalho FFC (CN102)
  • Cabo da unidade PS (CN501)
  • Codificador CR FFC (CN6)

Cabeçalho FFC (Roteamento no Quadro Principal)

Alinhe o FFC da cabeça e o FFC do codificador CR e, em seguida, encaminhe-os pelo suporte do FFC, conforme mostrado na figura acima.

Cabeça FFC (Roteamento na Unidade CR)

  • Passe o FFC do Codificador CR através da nervura na Unidade CR e conecte-o ao conector no Codificador CR.
  • Certifique-se de que o FFC do Codificador CR não esteja em contato com a saliência da Unidade CR.
  • Ao rotear o FFC do cabeçote/FFC do codificador CR, encaixe a dobra no gancho da unidade CR enquanto alinha suas formas e, em seguida, conecte-os ao conector no cabeçote de impressão

Unidade PS

  • Puxe primeiro o cabo da Unidade PS do orifício da Base do Quadro e, em seguida, passe-o pela nervura da Base do Quadro.
  • Coloque o núcleo de ferrite na posição mostrada na figura acima.

Motor PF

Passe o cabo do Motor PF da seguinte forma:

Retire o cabo do Motor PF do orifício da Base da Estrutura.

Instale o Motor PF e prenda o cabo do Motor PF (preto) com a nervura do quadro base e, em seguida, encaminhe-a através da nervura da quadro base.

Motor CR

  • Ao passar o cabo do Motor CR pelos ganchos C, D, E na estrutura principal, certifique-se de alinhar as partes protegidas com fita de acetato aos ganchos C, D, E.
  • Passe o cabo do Motor CR da seguinte forma:
  1. Passe o cabo do Motor CR (preto) ao redor da nervura A da Base do Quadro (duas voltas). Não aplique muita tensão no cabo do motor CR (preto).
  2. Passe o cabo do Motor CR (vermelho) pela nervura B da Base do Quadro e, em seguida, passe-o pela nervura A tomando cuidado para não deixar o cabo do Motor CR (vermelho) passe pelo cabo CR Motor (preto).
  3. Torça o cabo do motor CR (preto) e o cabo do motor CR (vermelho) duas vezes e, em seguida, passe-os pelo gancho C da estrutura principal.
  4. Passe o cabo do motor CR (preto) e o cabo do motor CR (vermelho) na ordem do gancho D da estrutura principal, ranhura do suporte do FFC, cavilha do FFC Suporte e gancho E da estrutura principal.

 

6 Ajustamentos

Ajustes Necessários

A tabela da seguinte lista os ajustes necessários dependendo das peças que estão sendo reparadas ou substituídas. Encontre a(s) peça(s) que você removeu ou substituiu e verifique quais ajustes devem ser realizados.

Se os dados da EEPROM não puderem ser lidos da placa principal antiga usando o botão de ajuste programa quando for necessário substituir a placa principal, o conjunto da almofada de tinta residual deve ser substituído pela placa principal ao mesmo tempo.

Após a conclusão de todos os ajustes necessários, use a “Impressão do padrão de verificação final” função para imprimir todos os padrões de ajuste para verificação final. Se você encontrar um problema com o padrões de impressão, execute o ajuste novamente.

Ao substituir a placa principal, o ajuste deve ser feito após a configuração inicial.

Os itens e marcas da tabela usados na “Lista de Ajustes Necessários” fornecidos nas páginas seguintes têm os seguintes significados.

“O” indica que o ajuste deve ser realizado.

“---” indica que o ajuste não é necessário.

• O “Ajuste do Mecanismo” deve ser realizado logo após a reinstalação ou remontagem da peça ou unidade.

• Os “Ajustes usando o Programa de Ajuste” precisam ser realizados após remontar a impressora completamente.

Se você removeu ou substituiu várias peças, certifique-se de verificar os ajustes para todas as peças. E quando vários ajustes devem ser realizados, seja certifique-se de realizá-los na ordem indicada na linha “Prioridade”.

Lista de Ajustes Necessários

Observaçôes

"*1": Necessário quando a peça é substituída em um ponto dos procedimentos de desmontagem diferente do especificado neste manual.

"*2": A substituição do conjunto da almofada de tinta residual é necessária.

"*3": Execute apenas a verificação da tensão da correia PF.

"*4": Execute apenas a verificação da tensão da Correia CR.

Observaçôes

"*1": Necessário quando a peça é substituída em um ponto dos procedimentos de desmontagem diferente do especificado neste manual.

"*2": A substituição do conjunto da almofada de tinta residual é necessária.

"*3": Execute apenas a verificação da tensão da correia PF.

"*4": Execute apenas a verificação da tensão da Correia CR.

"*1": Necessário quando a peça é substituída em um ponto dos procedimentos de desmontagem diferente do especificado neste manual.

"*2": A substituição do conjunto da almofada de tinta residual é necessária.

"*3": Execute apenas a verificação da tensão da correia PF.

"*4": Execute apenas a verificação da tensão da Correia CR.

7 Programa de Ajuste

Esta seção apresenta o ambiente operacional, funções relacionadas à política de segurança e privacidade e o item de ajuste recém-adicionado ao Programa de Ajuste. Consulte "3.1 Ajustes Necessários (p43)" para os ajustes não explicados aqui.

Ambiente Operacional

O ambiente operacional do Programa de Ajuste é o seguinte.

SO: Windows XP, Vista, 7, 8

Interface: USB

Detalhes do Programa de Ajuste

Consulte o guia no Programa de Ajuste para obter detalhes do procedimento.

Controle de proteção térmica do motor CR / Controle de proteção térmica do motor OF

Ajustes de Verificação do Mecanismo

Esta seção fornece o procedimento para o ajuste do mecanismo e verificação

Verificando a Folga do Cilindro

Esta seção descreve o procedimento para verificar a folga do rolo (PG).

Esta impressora não possui nenhum mecanismo de ajuste PG, no entanto, foi projetada para que a folga entre o rolo possa ficar dentro da faixa esperada se você remontar corretamente a unidade (incluindo usando os gabaritos especificados pela Epson) de acordo com este manual. Se o PG não estiver dentro da faixa padrão após realizar a verificação da folga do rolo descrita nesta seção, verifique primeiro se a unidade foi remontada corretamente seguindo as instruções neste manual. Mesmo que a unidade seja remontada corretamente, mas o PG ainda não esteja dentro da faixa padrão, substitua a unidade por uma nova/reformada.

 

A faixa padrão do PG é a seguinte:

  • Padrão: 1,95 ± 0,45 mm

 

Ferramentas

  • Medidor de espessura: 1,5 mm (x2), 2,0 mm (x2)

 

Procedimento de confirmação:

Ao verificar o PG, certifique-se do seguinte.

  • Verifique o PG com novos cartuchos de tinta instalados na unidade CR e também com todas as peças relacionadas ao PG instaladas na impressora (pág. 43).
  • Mova a unidade CR puxando a correia dentada CR.
  • Tenha cuidado para não danificar os bicos do cabeçote de impressão com o medidor de espessura.

1. Mova a unidade CR para o centro da impressora.

2. Coloque os medidores de espessura (1,5 mm) na posição A mostrada na Figura a seguir.

Posição do Medidor de Espessura

3. Puxe a correia dentada CR para mover a unidade CR para ambas as extremidades e confirme se a unidade CR não toca nos medidores de espessura.*1

4. Mova a Unidade CR para o centro e coloque os medidores de espessura (1,5 mm) na posição B mostrada na figura anterior.

5. Puxe a correia dentada CR para mover a unidade CR para ambas as extremidades e confirme se a unidade CR não toca nos medidores de espessura.*1

6. Mova a Unidade CR para o centro e coloque os medidores de espessura (2,0 mm) na posição A mostrada na figura anterior.

7. Puxe a correia dentada CR para mover a unidade CR para ambas as extremidades e confirme se a unidade CR toca os medidores de espessura. *2

8. Mova a Unidade CR para o centro e coloque os medidores de espessura (2,0 mm) na posição B mostrada na figura anterior.

9. Puxe a correia dentada CR para mover a unidade CR para ambas as extremidades e confirme se a unidade CR toca os medidores de espessura. *2

Observaçôes:

"*1": Se a Unidade CR entrar em contato com os medidores de espessura, o PG é menor que o valor padrão, portanto, verifique se a unidade é remontada corretamente. Caso contrário, remonte a unidade e execute a verificação PG novamente. (Se a unidade for remontada corretamente, substitua a unidade por uma nova/reformada.)

"*2": Se a Unidade CR não entrar em contato com os medidores de espessura, o PG é maior que o valor padrão, portanto, verifique se a unidade for remontada corretamente. Caso contrário, remonte a unidade e execute a verificação PG novamente. (Se a unidade for remontada corretamente, substitua a unidade por uma nova/reformada.)

Verificação da tensão da correia CR/PF

Esta seção descreve a verificação da tensão da correia CR/PF.

Esta impressora foi projetada para que cada tensão da correia dentada CR e da correia dentada PF fique dentro da faixa esperada se você remontar corretamente a unidade de acordo com este manual. No entanto, a deformação de qualquer parte(s) relacionada(s) pode causar tensão inadequada da correia. Nesse caso, substitua a unidade por uma nova/reformada.


A faixa de tensão padrão é a seguinte:

• Correia dentada CR: 6,225 ± 1,555 N

• Correia dentada PF: 5,3 ± 2,7 N

 

Ferramentas:

Medidor de tensão sônico

pinças de plástico

 

Procedimento de confirmação:

Ao realizar a verificação da tensão da Correia CR/PF, certifique-se do seguinte.

  • Coloque o microfone do medidor de tensão sônica a 5 mm da correia dentada, mas não o deixe tocar na correia.
  • Vire a correia dentada tão fraca quanto o medidor de tensão sônica pode medi-la.
  • Tenha cuidado para não danificar a correia dentada ao girá-la com as pinças de plástico.

 

Verificação da tensão da correia dentada CR:

Realize a verificação da tensão da correia CR depois de executar " 3.3.1 Verificação da folga do rolo (p48)".

 

1. Mova a unidade CR para o lado de 0 dígitos.

2. Defina os seguintes parâmetros para o medidor de tensão sônica:

  • Peso: 0,9 g/m
  • Largura: 3,0 mm
  • Vão: 326 mm

3. Aproxime o microfone do medidor de tensão sônica da posição mostrada na figura abaixo.

4. Pressione o botão “MEASURE” do medidor de tensão sônica e vire a parte superior da correia dentada CR com pinças de plástico e meça a tensão da correia três vezes.

5. Verifique se a média dos valores medidos está dentro da faixa padrão.

  • Dentro da faixa padrão: a verificação da tensão da correia dentada CR está concluída.
  • Fora da faixa padrão: substitua a unidade por uma nova/reformada.

Imagem da verificação da tensão da correia dentada CR

Verificação da tensão da correia dentada PF

Execute a verificação da tensão da correia PF antes de instalar a Balança PF e o Sensor do Codificador PF.

1. Defina os seguintes parâmetros para o medidor de tensão sônica:

  • Peso: 1,1 g/m
  • Largura: 2,5 mm
  • Vão: 29 mm

2. Aproxime o microfone do medidor de tensão sônica da posição mostrada na figura abaixo.

3. Pressione o botão “MEASURE” do medidor de tensão sônica e gire a parte inferior da correia dentada PF com uma pinça de plástico e meça a tensão da correia três vezes.

4. Verifique se a média dos valores medidos está dentro da faixa padrão.

  • Dentro da faixa padrão: a verificação da tensão da correia dentada PF está concluída.
  • Fora da faixa padrão: reinstale o "Conjunto da polia acionada PF / Correia dentada PF (p35)" e, em seguida, execute a verificação da tensão da correia dentada PF novamente

Figura da verificando a tensão da correia dentada do PF

 

Se não estiver dentro do padrão, apesar de realizar a verificação de tensão da correia dentada PF duas vezes, substitua a unidade por uma nova/reformada.

8 Manutenção

Visão Geral

Esta seção fornece informações para manter a impressora em condições ideais.

Limpeza

Com exceção do cabeçote de impressão, não há outras peças ou unidades mecânicas que requeiram limpeza periódica. No entanto, se necessário, limpe o componente observando as instruções a seguir.

Instruções para limpeza:

  • Partes externas, como carcaça: Limpe a sujeira com um pano limpo e macio umedecido com água. Para peças brilhantes ou transparentes, use de tecido de algodão para evitar riscar essas peças.
  • Dentro da impressora: Remova a poeira do papel com um aspirador de pó.
  • Rolos de borracha ou plástico, como um rolo LD usado para alimentar papel: Se a poeira do papel aderida aos rolos diminuir a força de atrito dos rolos e os rolos não puderem ser alimentados adequadamente papel, limpe a poeira do papel com um pano macio umedecido com álcool diluído.

Instruções para limpeza de manchas de tinta:

  • Limpe as manchas com um pano torcido com álcool diluído
  1. Não use álcool para limpar as partes transparentes. Isso pode fazer com que eles fiquem turvos.
  2. Ao limpar a poeira do papel do Rolo LD, tome cuidado para não esfregar contra a aspereza da superfície.
  3. Para minimizar o efeito nas peças, use álcool diluído, como éter diluído a 70%.
  4. Depois de usar álcool para limpeza, certifique-se de limpar a peça com um pano macio e seco e sem poeira para remover totalmente os vestígios de álcool.

Lubrificação

O tipo e a quantidade de graxa usada para lubrificar as peças da impressora são determinados com base nos resultados das avaliações internas. Portanto, consulte "4.2 Pontos e instruções de lubrificação (p54)" para os procedimentos de reparo abaixo e aplique o tipo e a quantidade de graxa especificados na parte especificada do mecanismo da impressora.

"4.2 Pontos e instruções de lubrificação (p54)" também fornece informações sobre se as peças que requerem lubrificação são fornecidas como ASP e o status da lubrificação quando fornecidas como ASP. Para as peças que não são fornecidas como ASP, se o seu movimento não for suficientemente suave, verifique o seu estado de lubrificação e lubrifique-as se necessário.

Graxa

Ferramentas

Observação

*: Use ferramentas cujas especificações estão especificadas em "4.2 Pontos e instruções de lubrificação (p54)".

Pontos e instruções de lubrificação

Lubrificação da Base do Quadro

Fornecimento de peças como ASP: Nenhum

Status de lubrificação quando fornecido como ASP: ---

Ponto de Lubrificação: Costelas (x12) e ganchos (x6) na base do quadro (Pontos de contato do EJ Roller)

Tipo: G-74

Valor da aplicação: Quantia apropriada

  • Observações: Aplicar com fluxo distribuidor.
  • Agite G-74 antes de usar.

Lubrificação da Base do Quadro

Fornecimento de peças como ASP: Nenhum

Status de lubrificação quando fornecido como ASP:  ---

Ponto de lubrificação: Pontos de contato (x2) na base da estrutura com a tremonha

Tipo: G-71

Valor da aplicação: Valor apropriado

Observações: Aplicar com injetor, depois espalhar com pincel.

Lubrificação da Base do Quadro

Fornecimento de peças como ASP: Nenhum

Status de lubrificação quando fornecido como ASP: ---

Ponto de lubrificação: Pontos de contato (x15 nas nervuras) na base da estrutura com a tremonha

Tipo: G-74

Valor da aplicação: Valor apropriado

Observações:

  • Aplicar com dispensador de fluxo.
  • Agite G-74 antes de usar.

Lubrificação da Base do Quadro

Fornecimento de peças como ASP: Nenhum
Status de lubrificação quando fornecido como ASP: ---
Ponto de Lubrificação: Rolamentos (x3; A a C) da Unidade de Roletes PF na Base do Quadro
Tipo: G-71
Valor da aplicação: Valor apropriado
Observações:

  • Aplicar com injetor.
  • Lubrifique de acordo com as normas abaixo.
    • A. Lubrifique três vezes ao longo das ranhuras.
    • B. Lubrifique ao longo da ranhura.
    • C. Faça o mesmo que A, depois espalhe por todo o rolamento com a escova.
  • Depois de instalar a unidade de rolos PF, limpe o excesso de graxa..

Lubrificação do Conjunto de Rolos LD

Fornecimento de peças como ASP: Sim

Status de lubrificação quando fornecido como ASP: Não lubrificado

Ponto de Lubrificação:
1. Cam do conjunto de rolos LD (ponto de contato com a tremonha)
2. Cam do conjunto do rolo LD (ponto de contato com a alavanca de verso do papel)

Tipo: G-71

Quantidade de Aplicação: Circunferência de cada came (0,05 g cada)

Observações:

  • Aplicar com injetor.
  • Lubrifique antes de encaixar a peça.

Lubrificação do Rolo EJ

Fornecimento de peças como ASP: Sim

Status de lubrificação quando fornecido como ASP: Não lubrificado

Ponto de Lubrificação: Ponto de contato (x1 no eixo) no Rolo EJ com a Base do Quadro

Tipo: G-71

Quantidade de Aplicação: 0,06 g

Observações: 

  • Aplicar com injetor.
  • Lubrifique antes de encaixar a peça.

Lubrificação da engrenagem do rolo EJ

Fornecimento de peças como ASP: Sim

Status de lubrificação quando fornecido como ASP: Não lubrificado

Ponto de lubrificação: Eixo na engrenagem do rolete EJ

Tipo: G-71

Quantidade da aplicação: Ø 1 mm x 1 círculo

Observações:

  • Usando o injetor, aplique graxa ao longo da camada no eixo.
  • Lubrifique antes de encaixar a peça.

Lubrificação da Alavanca Paper Back

Fornecimento de peças como ASP: Sim

Status de lubrificação quando fornecido como ASP: Não lubrificado

Ponto de Lubrificação: Pontos de contato (x2) na Alavanca do Paper Back com a Base do Quadro

Tipo: G-71

Quantidade de Aplicação: 0,06 g x 2 pontos

Observações:

  • Aplicar com injetor.
  • Lubrifique antes de encaixar a peça.

Lubrificação do Conjunto da Polia Acionada CR

Fornecimento de peças como ASP: Nenhum

Status de lubrificação quando fornecido como ASP: ---

Ponto de lubrificação:

  1. Nos rolamentos (x2) da polia acionada por CR no suporte da polia acionada por CR
  2. Pontos de contato (x6) na ranhura do suporte da polia acionada CR com a estrutura principal

Tipo: G-71

Valor do pedido: valor apropriado

Observações:

  • Aplicar com injetor.
  • Verifique a condição de lubrificação e aplique graxa se necessário.

Lubrificação da Polia Acionada CR/Eixo da polia acionada por CR

Fornecimento de peças como ASP: Nenhum

Status de lubrificação quando fornecido como ASP: ---

Ponto de lubrificação:

  1. Orifício do eixo da polia acionada.
  2. Eixo da polia acionada por CR

Tipo: G-71

Valor do pedido: valor apropriado

Observações: Aplicar com injetor.

Lubrificação do Conjunto da Estrutura Principal

Fornecimento de peças como ASP: Nenhum

Status de lubrificação quando fornecido como ASP: ---

Ponto de lubrificação:

  1. Ponto de contato (x1) na parte superior do conjunto da estrutura principal com a unidade CR
  2. Pontos de contato (x4) na parte inferior do conjunto da estrutura principal com a unidade CR

Tipo: G-71

Valor do pedido: valor apropriado

Observações: Aplicar com injetor.

9 Apêndice

Diagrama do Conector

As conexões de cabo desta impressora são mostradas abaixo.

Pontos a serem verificados antes de embalar a impressora

Todas as tampas do conjunto do tanque de suplimentos estão bem fechadas.

Proteção para Transporte

Esta seção descreve os cuidados para embalar a impressora antes de devolvê-la ao usuário.

Protegendo a Unidade CR

Propósito:

Para evitar danificar a Alavanca de Mudança por choque durante o transporte.

Riscos se não for realizado:

Erro fatal causado pelo dano da Alavanca de Mudança.

Preparação:

Prepare um pedaço de fita forte (comprimento: 135 mm, largura: 14 mm, dobre uma extremidade em 5 mm).

Método:

  1. Desligue a impressora para colocar a unidade CR em sua posição inicial.
  2. Puxe a correia dentada CR e mova a unidade CR ligeiramente para o lado de 80 dígitos para que a unidade CR possa tocar o lado da ponta na Alavanca de Mudança.
  3. Prenda a parte desdobrada da fita resistente na Unidade CR conforme mostrado abaixo.
  4. Aplique a parte dobrada da fita resistente no conjunto superior da caixa para finalizar a fixação da unidade CR.

Para evitar danos à alavanca de mudança, a unidade CR deve ser fixada na posição indicada na etapa 3. Portanto, ao prender a unidade CR com fita adesiva forte, segure a correia dentada para manter a posição da unidade CR como está e evite que a Unidade CR se mova para o lado de 0 dígitos.

Protegendo a Unidade CR

Fixando a Tampa da Impressora

Finalidade:

Para evitar danos à tampa da impressora pelo choque durante o transporte.

Riscos se não for realizado:

A tampa da impressora será arranhada e o pó abrasivo será produzido devido ao choque durante transporte.

Preparação:

Prepare dois pedaços de fita forte (comprimento: 115 mm, largura: 14 mm, dobre uma extremidade em 5 mm).

Método:

Aplique fita adesiva forte na tampa da impressora e no conjunto superior da caixa para prender a tampa da impressora.